Configuring the MATLAB R2012b Desktop
As you probably know by now, a lot of changes happened in MATLAB R2012b.
As with everything, changes in our environment or with what we are used to requires adaptation. To help you with this, I will show you how I have adapted the MATLAB desktop for my common Simulink workflows.
The Quick Access Toolbar
In R2012b, the Toolstrip was introduced. You have to admit, this give a nice modern look to MATLAB!

After using it for a few days, I realized that most of my work is done using only a few buttons from different tabs. So instead of continuously switching between tabs to click the few buttons I use, I decided to minimize the toolstrip and add the functions I use to the Quick Access Toolbar.
For example, I added the Simulink Library by right-clicking on the icon in the Toolstrip and select Add to Quick Access Toolbar.

After adding my commonly used buttons and shortcuts, here is how my Quick Access Toolbar looks like:

If you are curious about what type of custom shortcuts I use, let me know!
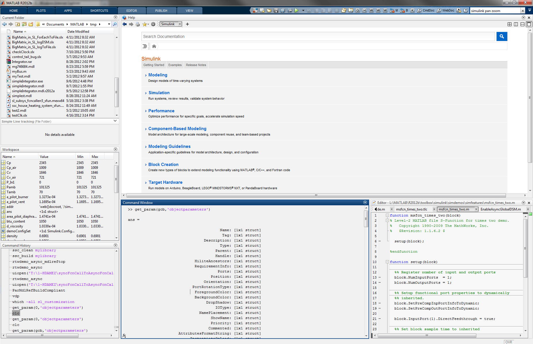
My Desktop - MATLAB Configuration
With the Toolstrip and Quick Access Toolbar setup, here is what my desktop look like most of the time:
Next Step
In the configuration shown above, there are still two settings for which I have not made a final choice:
- Position of the Quick Access Bar
- Position of the Address bar
The options for positioning those two toolbars are described by David Garrison in this post The MATLAB R2012b Desktop - Part 2: Customizing the R2012b MATLAB Desktop.
Let me know if you have suggestions for those!
My Desktop - Simulink Configuration
Some days, I know I will spend a lot of time developing a large Simulink model. In that case, I like to take the time to arrange things differently.
To avoid Atl-Tabbing between the MATLAB Desktop and the Simulink Editor, I like to undock the MATLAB prompt and an editor window. That way I can easily access the prompt if I need to quickly evaluate something, and type notes or possible values for variables in the editor. Here is what it typically looks like:
Now it's your turn
How do you configure your desktop? Do you take advantage of the customization features to optimize your workflow? Let us know by leaving a comment here.
- Category:
- MATLAB,
- What's new?




Comments
To leave a comment, please click here to sign in to your MathWorks Account or create a new one.